A NIVEL DE SOFTWARE
Sus características hardware hacen de groov EPIC un producto del máximo nivel.
Sus herramientas software y funcionalidades las que lo convierten en algo…
ÚNICO
Lo entendemos como un puzle, o bien como una caja de herramientas, de las que cada Cliente o proyecto va a utilizar alguna de ellas, varias o todas para implementar su solución.
Como ahora veremos, con este conjunto de herramientas podremos desde comunicar con PLCs existentes, hasta subir datos a una aplicación cloud, pasando por escribir en una base de datos local o por gobernar entradas/ salidas de una máquina.
¡Y todo ello sin necesidad de ordenadores o servidores intermedios!
groov MANAGE
groov MANAGE es la herramienta interna de groov EPIC mediante la cual puedes configurar, diagnosticar y probar el equipo, usando como interfaz la pantalla integrada y sin necesidad de un ordenador externo.
Entre otras funciones, mediante groov MANAGE podremos:
- Definir los parámetros de red del sistema
- Definir los usuarios y sus permisos de acceso
- Configurar las reglas del Firewall interno
- Configurar y diagnosticar los puntos de E/S del equipo
- Acceder a la configuración de las distintas herramientas software
- etc.
groov VIEW
groov VIEW es la herramienta para crear y operar pantallas de usuario HMI que pueden visualizarse de diferentes maneras:
- Mediante la pantalla táctil integrada en el Procesador
- Mediante un monitor externo conectado por HDMI
- Desde cualquier ordenador en red con un navegador web convencional
- Desde cualquier dispositivo móvil
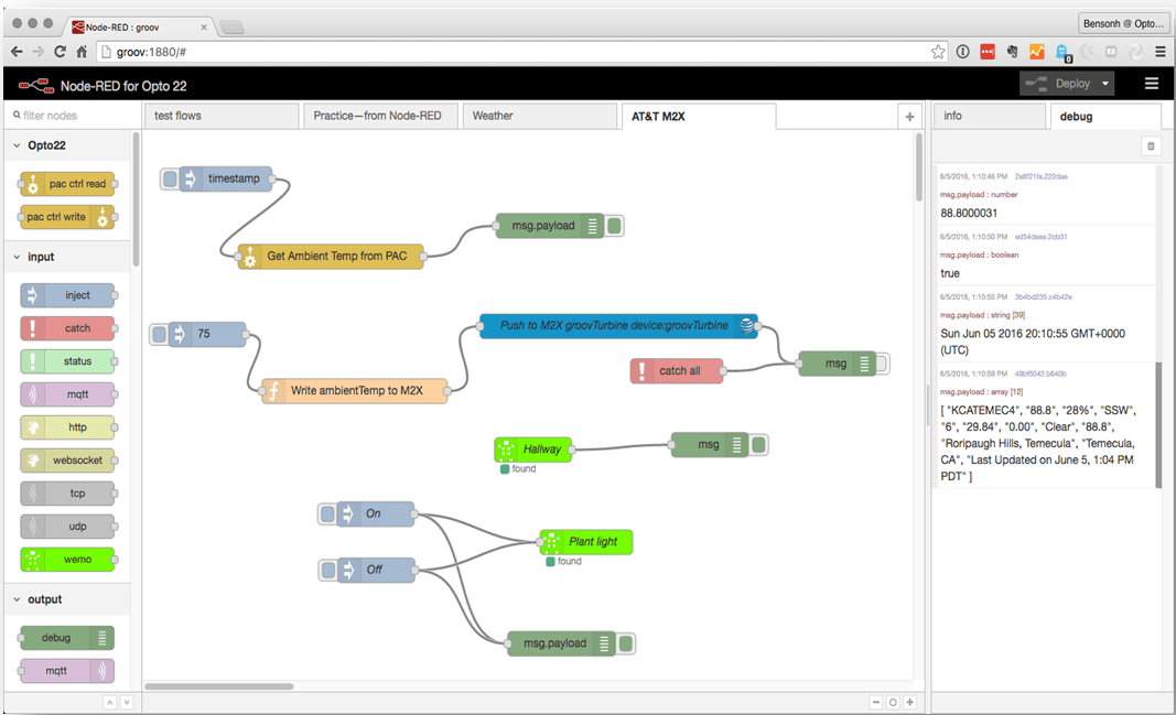
Node-RED 
Node-RED es un entorno de programación de código abierto, producto original de IBM, que nos permite utilizar una gran multitud de programas ya realizados (Nodos) para interconectar aplicaciones y dispositivos de una manera fácil y rápida.
Además, podemos modificar esos nodos o crear los nuestros para dotar a nuestro sistema de la funcionalidad requerida.
Opto 22 ha integrado el entorno Node-RED en groov EPIC, por lo que podemos utilizar toda su potencia sin necesidad de programar en un ordenador. De esta forma, groov EPIC permite preprocesar los datos adquiridos antes de ser transmitidos a las aplicaciones de gestión, sin equipos informáticos intermedios.
Así mismo, Opto 22 ha desarrollado sus propios nodos para el acceso a su hardware de groov EPIC o serie SNAP PAC anterior, de modo que podemos, por ejemplo, leer una señal analógica y escribirla directamente a una base de datos SQL, a la vez que enviamos a una plataforma Cloud su valor medio en la última hora.
Drivers OPC-UA
Incluidos con la Licencia EDGE, los drivers OPC-UA nos permiten comunicar con PLCs y dispositivos de multitud de fabricantes. De esta forma, podemos mantener la base instalada de equipos de control o seguir utilizando la marca habitual en nuestra Planta
Servidor MQTT-Sparkplug B
Incluida en la Licencia EDGE, mediante esta herramienta podemos dotar a nuestro sistema de una conectividad basada en publicación/suscripción, siendo éste el método óptimo a día de hoy para la transmisión masiva de datos hacia plataformas cloud o en redes corporativas, ya que reduce drásticamente el tráfico de información y los tiempos de latencia entre transmisiones y recepciones.
Con la última definición para MQTT (Sparkplug B) se estandariza el modelo para el uso por múltiples fabricantes y plataformas, y se incorporan características que permiten usar MQTT en sistemas industriales, como son la seguridad, la disponibilidad y la velocidad.
Herramientas de programación
CODESYS
Si lo que queremos es programar nuestro groov EPIC como si de un PLC convencional se tratase, CODESYS es nuestro entorno. Conforme al estándar IEC 61131-3 y con sus distintos lenguajes de programación,CODESYS es ideal para aquellos programadores de PLCs que desean sacar partido al resto de herramientas de groov EPIC, como Node-RED, sin dejar por ello de utilizar sus lenguajes y rutinas preferidos en sus tareas de control industrial.
PAC Control 
Si somos usuarios de equipos Opto 22 de la serie SNAP-PAC, podemos seguir utilizando la misma herramienta de programación que hasta ahora, la potente PAC Control. PAC Control sigue operativo para nuestros nuevos groov EPIC, de manera que no necesitamos volver a codificar tantos y tantos programas desarrollados para nuestra serie anterior.
SSH
Si lo nuestro es descender al detalle programando en Python, C/C++, JavaScript/ Node.js y otros lenguajes para máquinas Linux, groov EPIC te lo permite a través de su acceso seguro al Shell (SSH).
¿Alguna duda sobre el Software de groov EPIC?
No dudes en consultarnos y te aclararemos cualquier cuestión.
